标准ERC20代币
标准代币视频教程:
BalanaTool支持BSC主网、BSC测试网等十余条公链的代币创建, 代币模版包含带税模版、分红模版等常见经济模型. 可在几分钟内创建一个属于你自己的Token
下面会详细描述代币机制, 所有链的机制和操作都一样,可以举一反三
点击加入 BananaTool官方交流群 交流反馈
推荐使用电脑版谷歌浏览器 + Metamask 插件 进行操作, 手机用户也可以在 TP钱包-发现-输入官网链接 进行操作
1、功能解释
标准代币指的是没有任何功能、机制的代币合约,代币创建之后默认会丢弃权限,所以也没有任何权限,是一个纯粹的、干净的、标准的合约。
根据以下步骤,您可以在可支持的任意一条链上,创建一个标准合约代币。以BSC为例。
2、连接钱包
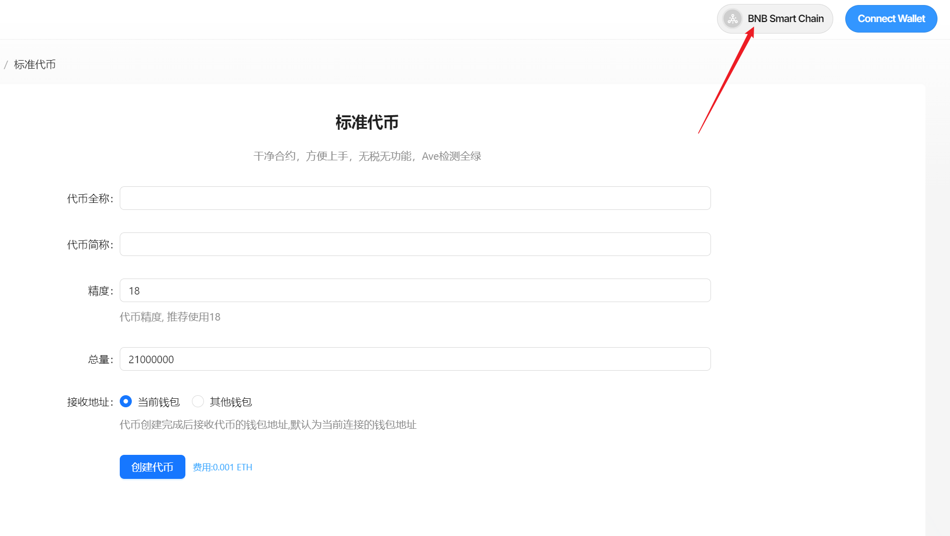
使用浏览器或者钱包打开网址:https://bananatool.org/token/Standard,点击右上角,将小狐狸钱包切换到币安主网(BSC)
.png)
.png)
.png)
.png)
右上角显示钱包地址,表示钱包连接成功。
3、填写代币参数
在打开的页面,依次填写代币信息。假设我们创建一个代币叫——“BananaTool”,应该进行如下填写:
- 代币名称:BananaTool(代币全称)
- 代币符号:BananaTool(代币简称)
- 发行量:10000(代币数量)
- 精度:18(小数点后的位数)
.png)
4、创建合约
确认填写的参数无误后,点击“创建合约”。
.png)
再次点击“创建合约”。此时小狐狸钱包会要求你支gas费,点击确认,等待几十秒,合约就创建完成了。
此时,我们点击"前往控制台",就能看到自己创建的合约了,代币也已经发送到创建者的钱包地址里。
小狐狸也会弹出添加代币的窗口,点击添加代币,就能在代币列表看到刚创建的代币了。
.png)
5、添加流动性
代币创建完成之后,只能转账,还不能交易。要想使代币可以交易,需要前往PancakeSwap创建一个流动性资金池才可以。
我们打开测试链薄饼:https://pancakeswap.finance/,找到“交易-流动性”:
点击添加流动性
.png)
打开之后,点击More,点击添加V2流动性
.png)
.png)
在左右两边分别输入两个代币,创建交易对。两种代币,一种是我们创建的Balana,另一种是USDT。并根据自己的需求,填写初始放入资金池的代币数量:
.png)
两种代币的数量比例,决定了代币上市的初始价格。例如上面,我们放入了100000个USDT和100000个Banana,就说明Banana的上市价格是1USDT。
之后,我们依次点击批准代币,再点击添加,创建币对和供应,即可流动性创建成功。
.png)
现在,我们回到交易页面,就能交易了:
.png)
注意事项
- 代币创建完成后,默认是开源的。如果没有开源,请提前准备好复制的源码以及构造参数,参考开源教程:代币开源